Hi, I'm Zinat!

I’m a final‑year Ph.D. candidate in Computer Science at the University of Maryland, College Park in the Human‑Data Interaction Group, advised by Dr. Zhicheng Liu.

My work blends event sequence analysis, machine learning, and visual analytics: I build (1) benchmarks to evaluate multimodal models on structural properties of process visualizations, (2) source attributed RAG-based systems for trustworthy retrieval, and (3) human‑in‑the‑loop agentic systems that turn high‑level analytical intents into reliable workflows.

I have also developed domain-agnostic frameworks for event-sequence analysis and have conducted large-scale studies to understand how humans interpret information-rich event sequence visualizations.

Previously, I was an Applied Science Intern at AWS (Bedrock & MLSL), where I developed intervention-aware causal models for sequential data with large accuracy gains on industrial maintenance logs.

My work has been published at conferences and workshops of machine learning and HCI venues including EMNLP, IEEE VIS, EuroVis, CHI, NAACL and CVPR.

My dissertation, titled Beyond Domain Boundaries: Enhancing Generalizability of Event Sequence Visual Analytics Research, focuses on developing domain-agnostic modeling, analysis and visualization techniques for sequential data.

I hold a B.Sc. in Computer Science and Engineering from Bangladesh University of Engineering & Technology.

Outside of research, I enjoy reading (check out my Goodreads), traveling, hiking and exploring new cuisines.

I am on the job market and actively seeking research or engineering roles starting September 2025. Please reach out to me!

News

Aug 2025 Paper on "ProcVQA: Benchmarking VLM Performance on Mined Process Visualizations" accepted at EMNLP Findings 2025!
Jul 2025 Paper on "Uncovering Causal Relation Shifts in Event Sequences under Out-of-Domain Interventions" accepted at ICANN 2025!
Dec 2024 Paper on "Comparing Native and Non-native English Speakers' Behaviors in Collaborative Writing through Visual Analytics" accepted at CHI 2025!
Sep 2024 Passed my candidacy exam!
Jul 2024 Paper on "A Multi-Level Task Framework for Event Sequence Analysis" published in IEEE TVCG!
Summer 2023 Completed research internship at Amazon Web Services - Bedrock Generative AI Team
Summer 2022 Research internship at Amazon Web Services - ML Solutions Lab

Publications

Conference Papers

Kazi Tasnim Zinat, Saad Mohammad Abrar, Shoumik Saha, Sharmila Duppala, Saimadhav Naga Sakhamuri, Zhicheng Liu
EMNLP Findings 2025 - Conference on Empirical Methods in Natural Language Processing
2025
Kazi Tasnim Zinat, Yun Zhou, Xiang Lyu, Yawei Wang, Panpan Xu
ICANN 2025 - 34th International Conference on Artificial Neural Networks
2025
Yuexi Chen, Yimin Xiao, Kazi Tasnim Zinat, Naomi Yamashita, Ge Gao, Zhicheng Liu
CHI 2025 - ACM Conference on Human Factors in Computing Systems
2025
Kazi Tasnim Zinat, Saimadhav Naga Sakhamuri, Aaron Sun Chen, Zhicheng Liu
IEEE VIS 2024 - IEEE Transactions on Visualization and Computer Graphics
2024
Kazi Tasnim Zinat, Jinhua Yang, Arjun Gandhi, Nistha Mitra, Zhicheng Liu
EuroVis 2023 - Computer Graphics Forum
2023
Ishrat Tanzila Farah, Md Muktadirul Islam, Kazi Tasnim Zinat, Atif Hasan Rahman, Md Shamsuzzoha Bayzid
Systematic Biology, Vol. 70, Issue 6
2021

Workshop Papers & Posters

Kazi Tasnim Zinat, Saad Mohammad Abrar, Sharmila Duppala, Saimadhav Naga Sakhamuri, Zhicheng Liu
CVPR 2025 VizWiz Grand Challenge Workshop
2025
Yuexi Chen, Yimin Xiao, Kazi Tasnim Zinat, Naomi Yamashita, Ge Gao, Zhicheng Liu
NAACL 2025 Workshop on Intelligent and Interactive Writing Assistants (In2Writing)
2025
Jayaram Kancherla, Kazi Tasnim Zinat, Hector Corrada Bravo
ISMB/ECCB 2021 (Presentation)
2021

Software

Kancherla J, Corrada Bravo H, Zinat K, Hicks S
BioConductor R Package
2021

Research

VLM Benchmarking Research

Vision-Language Model Evaluation for Process Visualizations

EMNLP Findings 2025CVPR 2025 VizWiz Workshop
VLM Benchmarking, Accessibility, Multimodal AI

ProcVQA is the first benchmark for process visualizations: 118 charts with standardized rendering, 2,500+ ground‑truth tuples and 140+ expert VQA items. We evaluated 20+ models and exposed sharp drops from single‑ to multi‑hop reasoning plus higher hallucination on edge‑dense graphs.

Multi-Agent Systems Research

Multi-Agent Event Sequence Analysis with LLM Orchestration

Ongoing PhD Research
LLM Orchestration, AI Agents

Operationalizes a task framework with specialized agents (Planner → Intent → Technique → Executor) in an approval‑gated loop using Autogen. Generates and runs analysis code with full traceability, combining hybrid retrieval (BM25 + vectors) and figure indexing.

Event‑sequence knowledge base RAG pipeline

Event‑Sequence Knowledge Base (RAG + Document AI)

Ongoing Ph.D. Research
RAG, Document AI, Figure Indexing

ETL + retrieval pipeline that turns 100+ papers into structured, searchable knowledge. PDF parsing with figure/table extraction; multimodal indexing (text, captions, figure embeddings); hybrid retrieval (BM25 + vectors) with reranking; and source‑grounded answers delivered via a FastAPI backend and React frontend. Includes citation trails and confidence indicators to reduce hallucinations and support traceability.

Causal Inference Research

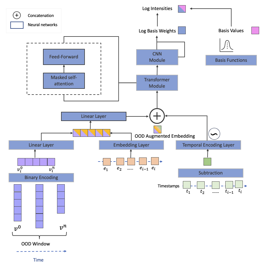
Causal Inference in Temporal Event Sequences

Amazon Web Services InternshipICANN 2025
Causal Inference, Temporal Point Processes, Transformer

Introduced intervention‑aware estimators within a temporal‑point‑process framework and a hybrid Transformer‑CNN architecture. Achieved 88% RMSE and 90% MAE reductions on industrial maintenance data and ~50% lower NLL in simulations; demonstrated literature‑consistent shifts on clinical data.

Analytics Framework Research

Multi-Level Multidimensional Event Sequence Analytics Framework

IEEE VIS 2024
Framework Development, Taxonomy

Systematic review of 58 systems across 16 venues yields a four‑level taxonomy (objectives → intents → strategies → techniques), with action–input–output–criteria quartets. Establishes a foundation for automation and knowledge transfer in sequence analytics.

Human-Centered Evaluation Research

Large-Scale Human-Centered Evaluation of Visual Summaries

EuroVis 2023
Visual Summarization, Crowdsourcing, Evaluation

180 participants × 6 datasets with 108 visual summaries. Reimplemented 3 pattern mining analysis techniques (CoreFlow, SentenTree, and Sequence Synopsis) with standardized encodings, revealing accuracy–efficiency trade‑offs (Sequence Synopsis highest quality; ~36% longer comprehension time).

COALA Collaborative Writing Research

COALA: Comparing Native and Non-native English Speakers in Collaborative Writing

ACM CHI 2025NAACL 2025 In2Writing Workshop, Led by Tracy Chen
Visual Analytics, Cross-cultural Studies

Adapted Sequence Synopsis technique for behavioral pattern analysis, comparing native and non-native English speakers' writing strategies. Contributed to design implications for AI writing assistants through LLM-generated cluster summaries while maintaining interpretability.

Ideation Strategies Research

Patterns of Inspiration: Analyzing Ideation Strategies in Example-Aided Visualization Design

Ongoing project with Hannah K. Bako
Design Cognition, Behavioral Analysis

Analyzed timestamped interaction logs of 32 visualization designers' example-aided ideation sessions. Developed comprehensive action classification framework categorizing behaviors into filtering, browsing, inspecting, curating, and sketching. Applied temporal pattern mining and statistical validation, revealing that timing of example introduction significantly influences filtering behaviors and that consistent anchoring with flexible filtering correlates with higher design quality and variety.

COVID-19 Mobility Research

COVID-19's Unequal Toll: Small Business Impact Analysis

Saad Mohammad Abrar, Kazi Tasnim Zinat, Naman Awasthi, Vanessa Frias-Martinez
Mobility Data, Social Impact

Assessed small business impact disparities with respect to ethnicity and race in US metropolitan areas using mobility data during COVID-19. Analyzed differential effects across communities and contributed to understanding of pandemic's unequal economic toll through data-driven approaches.

Bioinformatics Research

Interactive Bioinformatics Visualization Systems

BioConductor Package
Computational Biology

Developed interactive visualization systems for single-cell RNA sequencing data with hierarchical annotations. Created scTreeViz R package enabling interactive exploration of complex biological datasets through icicle tree-based visualizations and data transformation components.

Experience

Applied Science Research Intern

Summer 2022, 2023
Amazon Web Services (AWS)
Santa Clara, CA

Developed novel causal framework for detecting relationship shifts in temporal data. Worked with the Bedrock Generative AI Team (2023) and ML Solutions Lab (2022). Created hybrid Transformer-CNN architecture achieving significant performance improvements on real-world datasets.

Graduate Research Assistant

2021 - Present
Human-Data Interaction Group, University of Maryland
College Park, MD

Advised by Dr. Zhicheng Liu. Research on event sequence analysis, VLM benchmarking, and multi-agent systems. Developed frameworks for event sequence analysis and created comprehensive evaluation protocols for vision-language models.

Teaching Assistant

2019 - Present
University of Maryland, Department of Computer Science
College Park, MD

Teaching assistant for 7+ courses including Programming Languages (CMSC 430), Information Visualization (CMSC 471, CMSC 734), Bioinformatics (CMSC 423), Web Development (CMSC 335), and Data Science (CMSC 320).

Research Assistant

2019 - 2020
HCBravo Lab, University of Maryland
College Park, MD

Advised by Dr. Hector Corrada Bravo. Co-authored scTreeViz R package for interactive single-cell RNA sequencing visualization. Implemented data transformation components and visualization methods for hierarchical cell annotations.

Lecturer

2018 - 2019
Eastern University, Faculty of Engineering & Technology
Dhaka, Bangladesh

Instructor for Computer Networks, Structured Programming, Object Oriented Programming, Microprocessor, and Microcontrollers courses. Supervised undergraduate projects and research initiatives.

Awards & Recognition

2025, 2024

Travel Grant

Department of Computer Science, University of Maryland

2023-2025

"Highly Useful" Reviewer Recognition

IEEE VIS, EuroVis, PacificVis

2023

Jacob K. Goldhaber Travel Grant

Graduate School, University of Maryland

2023

International Conference Student Support Award (ICSSA)

Graduate School, University of Maryland

2023

AWS Cloud Credit for Research

$5,000 promotional credit for student research

2022

Grace Hopper Conference Participation Grant

Iribe Initiative for Inclusion and Diversity in Computing (I4C), UMD

2020

Summer Research Fellowship

College of Computer, Mathematical and Natural Sciences, UMD

2019

Dean's Fellowship

Department of Computer Science, University of Maryland